Alex Colwyn
ZIO has truly changed the way we manage projects
Projects, people, knowledge, and more. One platform where getting things done feels less like work
The Gantt chart clearly shows the project plan: tasks, deadlines, and performers. It allows you to monitor progress and make timely adjustments. An ideal tool for managing any project.
Interactive whiteboard for teamwork. Draw by hand, add shapes, cards, and notes. An ideal space for brainstorming, planning and visualizing ideas.
Visualize the workflow: drag and drop tasks by stages, track the status, and optimize the effectiveness of the team
All tasks are in front of your eyes. Add, cross out, plan the day. Minimum effort, maximum order
Projects, tasks, and events in one overview. Plan deadlines, set reminders, and track progress on all cases
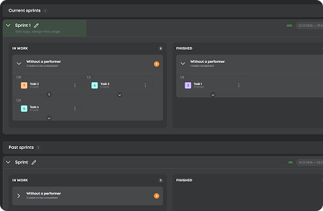
Flexible planning without difficulties. Create a sprint in a minute and add tasks from any service on the platform. Easily change your priorities and track your progress in real time
Set up a CRM for your tasks from scratch or based on a ready-made structure. Manage contacts, sales funnels, and deals in a system that adapts to your team's processes